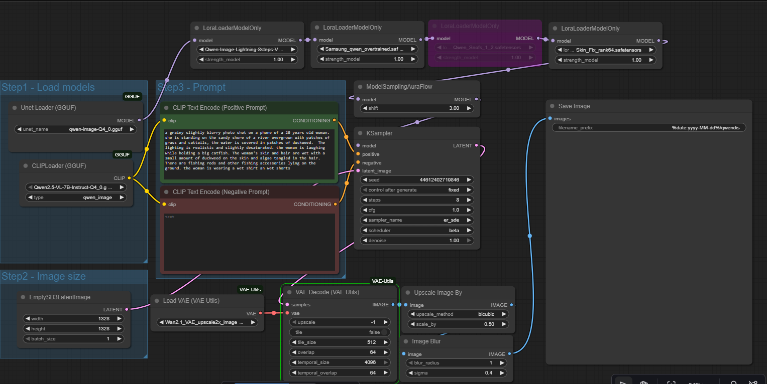
Очередная новая модель от китайцев уделывает Flux 2 в плане реалистичности
Аноним
# OP
27/11/25 Чтв 11:04:16
№
327

